Zašto bi netko trebao alternativu za IBM Cognos Analysis Studio?
Nakon što su početkom lipnja 2023. objavljene posljednje dvije verzije IBM Cognos Analyticsa s Watsonom, 11.2.4 (LTS) i 12, dugogodišnji korisnici Cognosa nalaze se u potrebi za novim samoposlužnim alatom za izradu prilagođene analize.
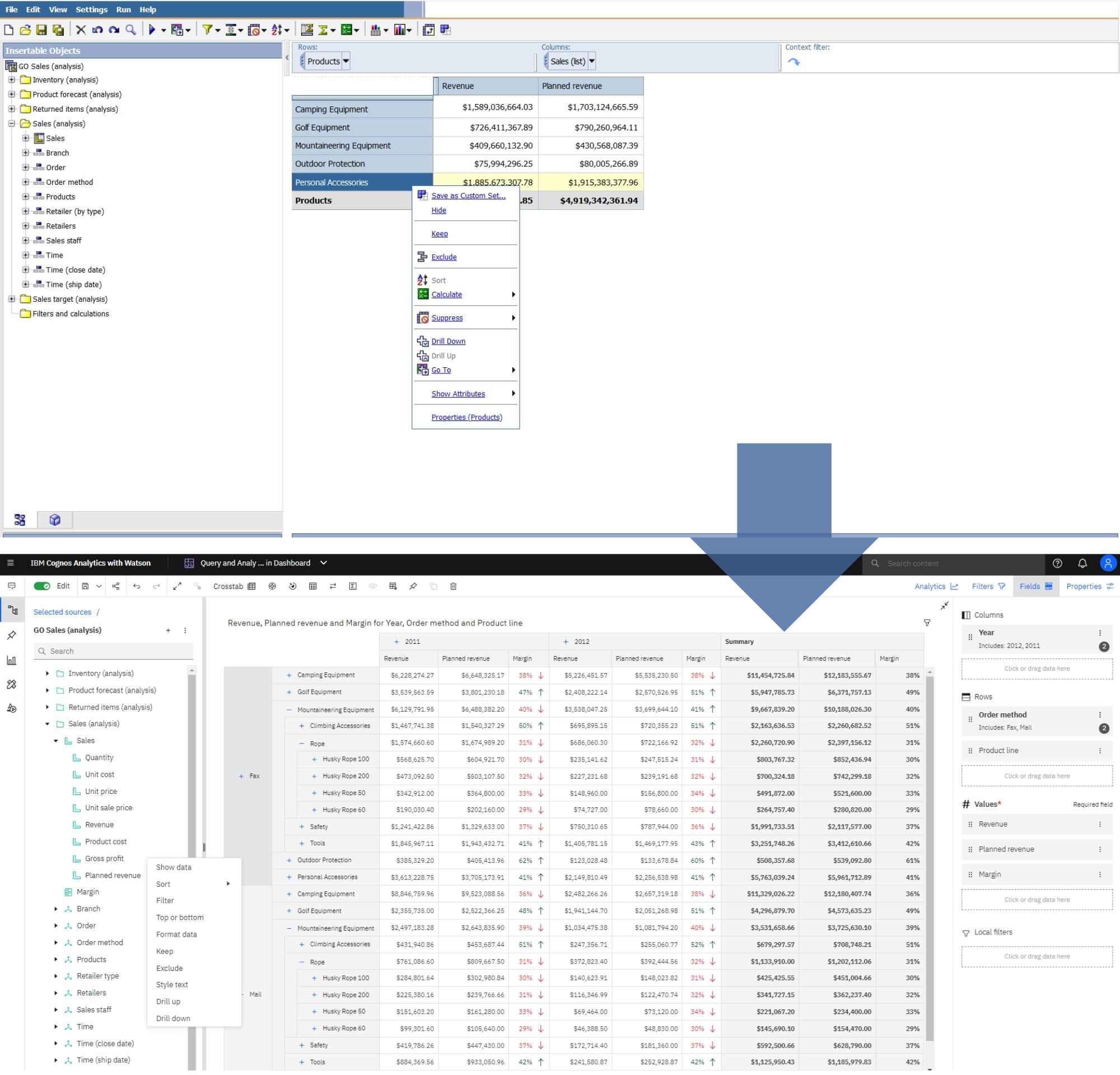
Verzija 11.2.4 (dugoročna podrška) je krajnje izdanje IBM Cognos Analyticsa koje uključuje Query Studio i Analysis Studio, ali je ograničeno na određene web preglednike, a počevši od verzije 12, oba ta studija više nisu podržana.
Budući da je prijelaz na dugoročnu podršku verzije 12, nakon što se pojavi, vjerojatno neizbježan, ova tri rješenja mogla bi biti zamjena za Analysis Studio:
- Nadzorna ploča
- Samoposlužna analitika (u Report Studiju)
- Pregled stranice (u Report Studiju)
Još dvije alternative rade na verziji 11.2.4 do danas, ali možda nisu dugoročna rješenja. Dotaknut ćemo ih se malo na kraju ovog bloga.
Prvo, dotaknimo se onoga što je IBM Cognos Analysis Studio učinilo moćnim alatom koji danas svi poznajemo kako bismo mogli bolje razumjeti što bismo mogli dobiti od alternativnih rješenja.
IBM Cognos Analysis Studio se koristio, i još uvijek se koristi za bolje razumijevanje poslovanja i dobivanje brzih odgovora na pitanja koja bi netko mogao postaviti o poslovanju. Korisnici mogu provesti analizu kako bi došli do informacija iza broja koji predstavlja događaj, npr. prodaju proizvoda. Na tu informaciju mogu reagirati i time poboljšati poslovnu izvedbu.
Uz interaktivno ”vuci i pusti” okruženje, izravno komunicirate s vidljivim, velikim količinama višedimenzionalnih podataka i to je ono što će korisnicima nedostajati. Ili ipak neće?
Nadzorna ploča
Nadzorna ploča dizajnirana je kao višenamjenski samoposlužni alat koji može uključivati funkcionalnosti Query Studio i Analysis Studio. Naravno, nisu sve funkcionalnosti Analysis Studija dostupne na nadzornoj ploči (više o specifičnim razlikama na poveznici “Usporedba značajki Analysis Studija i Query Studio sa značajkama izvješćivanja i nadzornih ploča”), ali možete se približiti iskustvu iz Analysis Studija.
Nadzorna ploča također nudi okruženje za povlačenje i ispuštanje u kojem korisnici mogu komunicirati s vidljivim podacima.
Objekt Crosstab na nadzornoj ploči koristi se za simulaciju funkcionalnosti gniježđenja poput one u Analysis Studiju.
Nadzorna ploča nudi istu funkciju dubljeg pregledavanja koja je bila moguća u Analysis Studiju, ali poboljšava vizualni doživljaj sa svima omiljenim gumbima za proširivanje/sažimanje – plus i minus.
Osim toga, tablica nadzorne ploče i objekt unakrsne tablice dopuštaju uvjetno oblikovanje i korištenje pokazatelja izvedbe.

Zajedno s vizualizacijama u formatu tablica, Nadzorna ploča nudi puno više samoposlužnih funkcija kao što je kombiniranje tablice ili unakrsne tablice s grafikonima, postavljanje kaskadnih filtara koji vam pomažu da fokusirate svoje podatke ili korištenje narativnih uvida da biste vidjeli značajne aspekte podataka grafikona na prirodnom jeziku. Možete konzultirati Asistenta da vam pomogne izraditi nove tablice, unakrsne tablice i grafikone ili čak stvoriti potpuno novu nadzornu ploču pomoću naredbi prirodnog jezika kao što je “stvori nadzornu ploču za…”, što može biti dobra polazna točka na vašem samoposlužnom putovanju.

Samoposlužna analitika u Report Studiju
‘Report Studio kao samoposluživanje?’ Možda zvuči pomalo čudno, znam, ali ima smisla. Ovo rješenje možda nije tako jednostavno kao Nadzorna ploča, ali je još uvijek održivo rješenje ako iz nekog razloga Nadzorna ploča nije opcija za vas.
Report Studio je daleko složeniji i potpuniji alat od nadzorne ploče, što znači da možete učiniti mnogo više. Složenost bi za neke mogla biti zastrašujuća, ali ne mora biti.
Osjećaj samoposluživanja bit će vidljiv krajnjem korisniku izvješća i nakon što se konfigurira može biti prilično moćan zbog prilagodljivosti koju nudi Report Studio.
‘Pa, mogu to učiniti na nadzornoj ploči jednostavnim povlačenjem i ispuštanjem, pa zašto bih išao ovim složenim putem?’
Što se toga tiče, rekao bih da ste u pravu, ali… Osim što možete odabrati bilo koju dimenziju ili razinu u dimenziji, ugnijezditi ih i analizirati kao što to možete učiniti u Analysis Studiju, još uvijek postoje neke superiorne značajke u Report Studio nego na Nadzornoj ploči poput:
- upiti
- poticanje
- prilagođeno sortiranje
- i više opcija u vezi s:
- potiskivanjem
- izlaznim izvještajima
- uvjetnim stilovima
- oblikovanjem
- izračunima
- funkcijama
Ako ovo i dalje izgleda zastrašujuće, postoji treća opcija koja je jednostavnija u Report Studiju.
Pregled stranice u Report Studiju
Ova opcija i dalje ima iste elemente samoposluživanja kao druga alternativa, ali se od korisnika očekuju više vještina i ako vještine nisu odgovarajuće, korisnik bi mogao stvoriti izvješća koja sliče na Frankensteina. Za sada pretpostavimo da je korisnik bio educiran o tome kako koristiti ovu alternativu. Što bi korisnik mogao učiniti da iz podataka dobije što i zašto?
Imajući jednostavnu unakrsnu tablicu, korisnik bi mogao povući i ispustiti podatke iz kartice Izvori dok još uvijek ima sve opcije za ugnježđivanje, sortiranje itd. bez potrebe za stvaranjem složenih upita za to kao u drugoj alternativi.
Razlika je u tome što bi drugu alternativu trebao kreirati netko tko zna što radi u IBM Cognos Report Studio okruženju, a krajnji korisnik samo koristi gotovo izvješće, dok će korisnik imati svu moć koju Report Studio nudi, a koja bi mogla biti najmanje održiva opcija od tri ponuđene alternative.
Ako sve drugo propadne…
Naslijeđeni studiji kao što je Query and Analysis Studio u verziji IBM Cognos Analytics 11.2.4 i dalje su podržani na web-pregledniku Mozilla Firefox (provjerite ovu vezu “Omogući Legacy Studios u Cognos Analytics 11.x”).

Nažalost, iz verzije 12.0.0 Query Studio, Analysis Studio i Cognos Workspace su uklonjeni (pogledajte ovu poveznicu “Zastarjele i uklonjene značajke u 12.0.x”).
Nadam se da su vam alternative navedene u ovom blogu pomogle na ovaj ili onaj način, a ako vas zanimaju pojedinosti o tome kako u potpunosti implementirati ove alternative u vaše IBM Cognos Analytics okruženje, slobodno nas kontaktirajte na bi_odjel@comping.hr



